Creare un articolo per le nostre rubriche (o per altre sezioni del sito) è un’operazione un poco più complessa di inserire un commento, anche se è alla portata di quasi tutti quelli che sanno utilizzare un programma di videoscrittura. Serve però avere credenziali di accesso con permessi più estesi, che vi possono essere concessi dagli amministratori del sito quando vi sentite pronti per farlo.
È sempre preferibile preparare l’articolo prima di inserirlo sul sito, lavorando off-line: l’articolo può essere elaborato in qualsiasi formato, con il programma di videoscrittura che preferite, al limite anche con il semplice “Blocco note”, se non avete l’esigenza di inserire direttamente formattazioni particolari
Sarà utile predisporre anche i componenti multimediali (immagini e altro), che non si dovranno, in questa fase, inserire nell’articolo (perché dovranno essere caricati ed inseriti a parte).
Importante avere da subito in mente alcune cose:
-
il titolo dovrebbe essere semplice e uniforme con quello degli altri della stessa sezione: per esempio per le rubriche: “Rubriche (XX) – Titolo breve che richiama l’argomento”, dove XX è il numero del contributo, e così via.
Alla formattazione del titolo penserà il “core di Joomla”, il programma che in modo trasparente gestisce il sito (e quindi apparirà formattato come tutti gli altri articoli). -
nel testo creato off-line possono essere inseriti direttamente elementi di formattazione come grassetto, sottolineato, elenchi puntati, o altri elementi decorativi utili per migliorare, rendere più facile o accattivante la lettura (questi potranno essere trasferiti direttamente insieme al testo quando si copiano sul web), ma la formattazione potrà essere inserita o modificata direttamente sul sito e anche a posteriori.
-
nell’articolo potranno essere inseriti, ma solo successivamente, in fase di pubblicazione, immagini, collegamenti ipertestuali con altri articoli sul nostro sito, con altri file o documenti presenti sul server (file pdf per esempio) o con risorse esterne (per esempio su altri siti web).
-
Ovviamente bisogna prestare particolare attenzione a non inserire contenuti offensivi o che possano violare regole di copyright.
Una volta completata la preparazione del materiale off-line (testi, immagini e tutto quanto di altro si reputa utile), si può procedere all'inserimento.
Per farlo bisogna:
-
effettuare l’accesso mediante l’apposito modulo che già dovreste conoscere;
-
portarsi, navigando, nella sezione del sito a cui il nostro articolo fa riferimento (… botanica … rocce … ricette …), ma se una categoria adatta ancora non esiste, dovete rivolgervi ad uno degli amministratori per farla, prima, inserire.
-
Vedrete in basso a sinistra della pagina un pulsante blu “+ Nuovo”:

è proprio questo che dobbiamo pigiare per aprile la pagina dell’editor che ci consentirà di caricare il nostro nuovo articolo. -
Ci troveremo in una nuova pagina con diverse cartelle: “Contenuto”, “Helix Blog Options”, “Pubblicazione” … ecc. (e noi ci occuperemo qui in particolare della prima e della terza che sono le più importanti).

La cartella “Contenuto” contiene diversi campi:-
il campo “Titolo”, nel quale potremo scrivere o trasferire con il taglia - incolla, il nostro titolo.
-
Il campo “Alias”, che possiamo ignorare,
-
e la finestra dell’Editor (JCE editor), nella quale potremo copiare ed incollare il “contenuto” del nostro articolo (selezionando l'opzione "Anteprima" potremo vedere come sarà visualizzato).
In cima alla finestra dell'editor si vedono una serie di pulsanti ed icone, molto simili a quelle dell'editor di testi che utilizziamo abitualmente e che servono ad inserire o modificare la formattazione del testo e ad inserire eventuali componenti aggiuntivi (immagini per esempio, ma non solo).
-
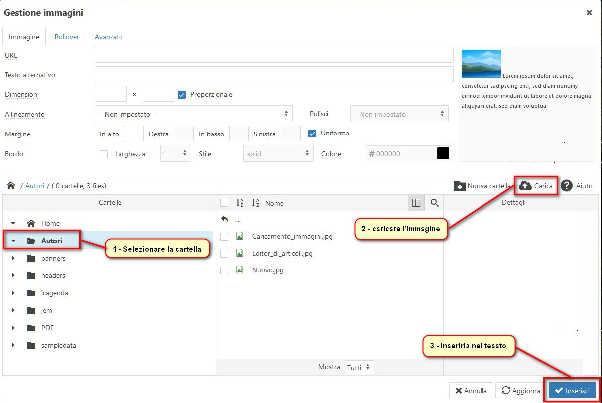
- Per inserire delle immagini bisogna caricarle sul sito e per farlo occorre posizionarsi con il cursore nel punto nel quale l'immagine dovrà essere inserita e selezionare l'icona "Inserisci/Modifica immagine": si apre così la finestra "Gestione immagini";

Quello che sicuramente dovremo imparare a fare è:-
selezionare la cartella nella quale si vuole salvare la nostra immagine (consigliata "Autori"),
-
caricare l'immagine nella cartella, (operazione che si può fare facilmente anche trascinando con un drag&drop l'immagine nella finestra),

-
inserirla (con l'apposito pulsante "inserisci") nel testo che abbiamo preparato ed eventualmente ridimensionarla trascinando gli angoli come si fa normalmente in un word processor.
- sono possibili anche altre operazioni più evolute di formattazione dell'immagine che però non tratteremo in questa guida introduttiva.
-
- Una volta completato il nostro articolo passiamo alla scheda “Pubblicazione” dove la cosa più importante è specificare la prima voce: "Categoria" che ci consente di indicare in quale categoria e quindi in quale menù il nostro articolo verrà visualizzato e che consente (ma è facoltativo) di specificare se e quando l’articolo deve essere pubblicato e se deve essere “In evidenza” (pubblicato anche sulla “Home page”). Eventuali perfezionamenti potrano essere poi fatti dagli amministratori.
- Quando abbiamo terminato di confezionare il nostro articolo non bisogna dimenticare di Salvarlo, per non perdere tutto il lavoro che abbiamo fatto. (il pulsante "Salva" è in fondo a sinistra).
ATTENZIONE: una volta salvato, il file non potrà più essere modificato da voi, ma soltanto dagli amministratori, che potranno poi effettivamente pubblicarlo (rendendolo visibile sul sito). Perciò rileggete bene tutto, prima della memorizzazione sul sito.
E allora buon lavoro a tutti quelli che si vogliono provare a cimentare in queste operazioni,
Questi sono suggerimenti per operazioni solo "di base". Pubblicheremo in seguito anche istruzioni per operazioni più complesse, ma se adesso avete bisogno di risolvere qualche dubbio o vi serve qualche suggerimento in più, fatecelo sapere.